---
description: Learn how TRANSCONNECT can help your business. GetApp provides users in South Africa with the most detailed information on software tools, prices and features.
image: https://gdm-localsites-assets-gfprod.imgix.net/images/getapp/og_logo-94fd2a03a6c7a0e54fc0c9e21a1c0ce9.png
title: TRANSCONNECT Reviews, Prices & Ratings | GetApp South Africa 2026
---

Breadcrumb: [Home](/) > [Master Data Management Software](/directory/1159/master-data-management/software) > [TRANSCONNECT](/software/2045191/transconnect)

# TRANSCONNECT

Canonical: https://www.getapp.za.com/software/2045191/transconnect

> CONNECT.AUTOMATE.SCALE&#10;Integration and automate your business processes from shop to top floor. Start today lowering your transactional costs and driving your growth.
> 
> Verdict: Rated \*\*\*\* by 0 users. Top-rated for **Overall Quality**.

-----

## Overview

### Key benefits of TRANSCONNECT

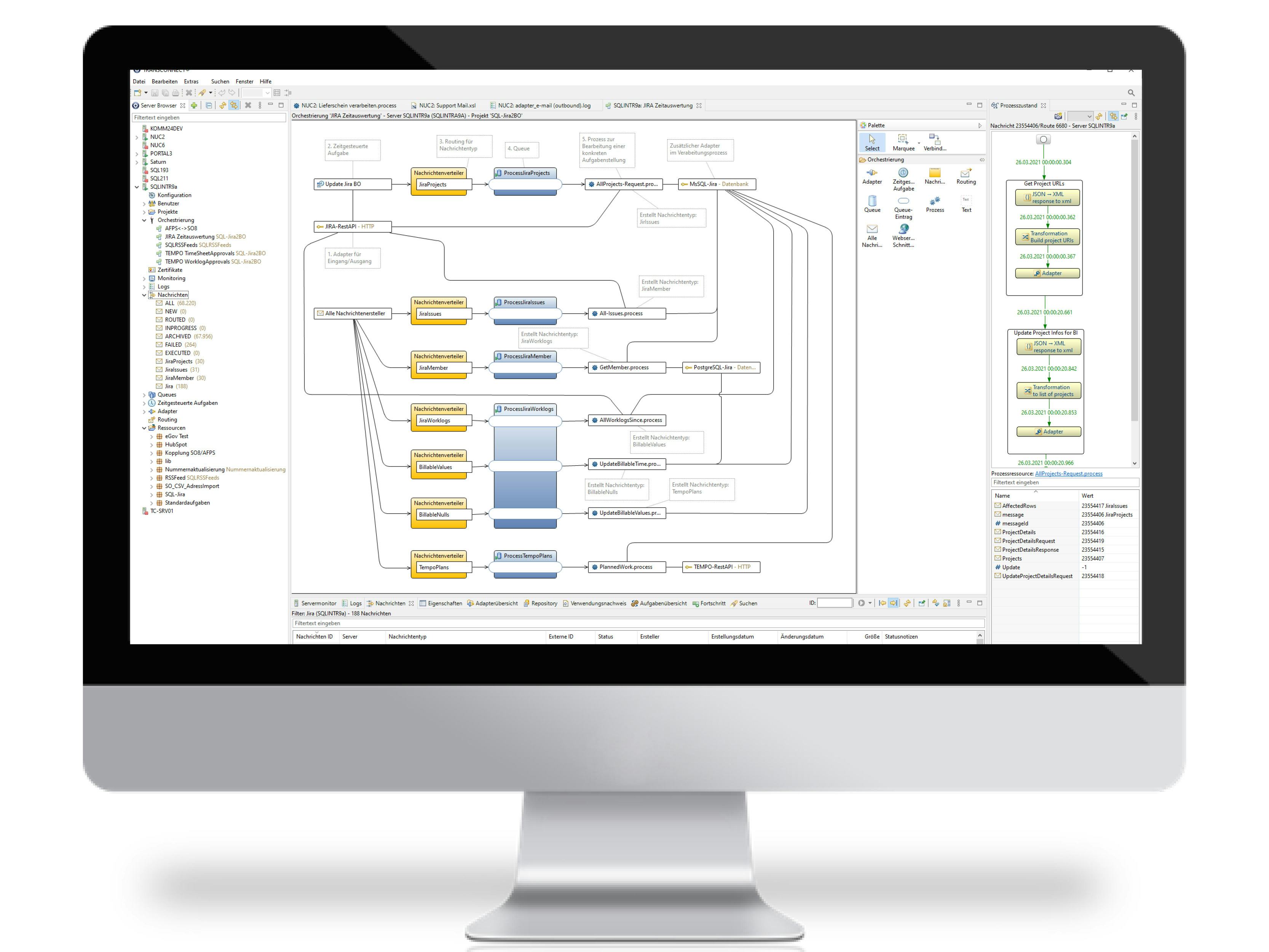
Extraordinary Connectivity&#10;- Minimal effort for integration&#10;- Minimal invasive connections&#10;- Industry Standard Support&#10;&#10;Driving your future&#10;- Agile procedure model for system integration included&#10;- Graphical modeling of complex integration scenarios&#10;- Process KPI-generation&#10;- Hybrid Cloud Capability&#10;- Edge computing for process automation&#10;&#10;High Reliability&#10;- Monitoring of data flows \&amp; interfaces&#10;- Configurable alerts&#10;- Full integration into existing IT-landscape&#10;- High Availability Option&#10;- Transaction Security Approach&#10;- Data flow persistence &#10;- Analyze, Debug \&amp; Replay Approach &#10;&#10;Security \&amp; Compliance&#10;- Secure data store \&amp; transfer&#10;- Documentation generator&#10;- GDPR compliance&#10;- Roles \&amp; rights management

## About the vendor

- **Company**: SQL Projekt

## Commercial Context

- **Pricing model**: Other (Free Trial)
- **Target Audience**: 501–1 000, 1 001–5 000, 5 001–10 000, 10 000+
- **Deployment & Platforms**: Cloud, SaaS, Web-based, Mac (Desktop), Windows (Desktop), Windows (On-Premise), Linux (On-Premise)
- **Supported Languages**: English, German
- **Available Countries**: Germany

## Features

- API
- Access Controls/Permissions
- Accounting Integration
- Activity Dashboard
- Activity Tracking
- Alerts/Escalation
- Automated Scheduling
- Configurable Workflow
- Dashboard
- Data Aggregation and Publishing
- Data Capture and Transfer
- Data Connectors
- Data Extraction
- Data Import/Export
- Data Management
- Data Mapping
- Data Storage Management
- Data Synchronization
- Data Transformation
- Data Visualization

## Support Options

- Email/Help Desk
- FAQs/Forum
- Knowledge Base
- Phone Support
- 24/7 (Live rep)

## Category

- [Master Data Management Software](https://www.getapp.za.com/directory/1159/master-data-management/software)

## Related Categories

- [Master Data Management Software](https://www.getapp.za.com/directory/1159/master-data-management/software)
- [API Platforms](https://www.getapp.za.com/directory/559/api-management/software)
- [Electronic Data Interchange (EDI) Software ](https://www.getapp.za.com/directory/285/electronic-data-interchange-edi/software)
- [Data Integration Tools ](https://www.getapp.za.com/directory/654/integration/software)
- [IoT Platforms](https://www.getapp.za.com/directory/1395/iot/software)

## Alternatives

1. [Boomi](https://www.getapp.za.com/software/100745/dell-boomi) — 4.4/5 (274 reviews)
2. [SAS Viya](https://www.getapp.za.com/software/2065099/sas-viya) — 4.4/5 (12 reviews)
3. [1 EDI Source](https://www.getapp.za.com/software/104797/edi-hq) — 4.6/5 (81 reviews)
4. [ConnectPointz](https://www.getapp.za.com/software/2039751/connectpointz) — 4.8/5 (60 reviews)
5. [Tableau](https://www.getapp.za.com/software/90797/tableau-software) — 4.6/5 (2351 reviews)

## Links

- [View on GetApp](https://www.getapp.za.com/software/2045191/transconnect)

## This page is available in the following languages

| Locale | URL |
| en | <https://www.getapp.com/it-management-software/a/transconnect/> |
| en-AE | <https://www.getapp.ae/software/2045191/transconnect> |
| en-AU | <https://www.getapp.com.au/software/2045191/transconnect> |
| en-CA | <https://www.getapp.ca/software/2045191/transconnect> |
| en-GB | <https://www.getapp.co.uk/software/2045191/transconnect> |
| en-IE | <https://www.getapp.ie/software/2045191/transconnect> |
| en-NZ | <https://www.getapp.co.nz/software/2045191/transconnect> |
| en-SG | <https://www.getapp.sg/software/2045191/transconnect> |
| en-ZA | <https://www.getapp.za.com/software/2045191/transconnect> |

-----

## Structured Data

<script type="application/ld+json">
  {"@context":"https://schema.org","@graph":[{"name":null,"address":{"@type":"PostalAddress","addressLocality":null,"addressRegion":null,"postalCode":null,"streetAddress":null},"description":"Review, Compare and Evaluate small business software. GetApp South Africa has software offers, SaaS and Cloud Apps, independent evaluations and reviews.","email":"info@getapp.za.com","url":"https://www.getapp.za.com/","logo":"https://dm-localsites-assets-prod.imgix.net/images/getapp/getapp-logo-light-mode-5f7ee07199c9b3b045bc654a55a2b9fa.svg","@id":"https://www.getapp.za.com/#organization","@type":"Organization","parentOrganization":"G2.com, Inc.","sameAs":["https://twitter.com/getapp","https://www.facebook.com/GetAppcom","https://www.instagram.com/getappcom/","https://www.youtube.com/c/GetAppCom"]},{"name":"TRANSCONNECT","description":"With its innovative edge architecture, TRANSCONNECT creates the basis for implementing enterprise-wide integration scenarios, cloud-based, on-premise or hybrid. Standardized data formats and universal connectors reduce the number of interfaces to be handled, standardize the overall architecture and help to master the existing technology setup. The low code platform TRANSCONNECT supports the integration of IoT devices, databases, applications and business processes.","image":"https://gdm-catalog-fmapi-prod.imgix.net/ProductScreenshot/c552dae2-40a4-4855-b8ff-2e810573a020.jpeg","url":"https://www.getapp.za.com/software/2045191/transconnect","@id":"https://www.getapp.za.com/software/2045191/transconnect#software","@type":"SoftwareApplication","applicationCategory":"BusinessApplication","publisher":{"@id":"https://www.getapp.za.com/#organization"},"operatingSystem":"Cloud, Apple, Windows, Windows on premise, Linux on premise"},{"@id":"https://www.getapp.za.com/software/2045191/transconnect#breadcrumblist","@type":"BreadcrumbList","itemListElement":[{"name":"Home","position":1,"item":"/","@type":"ListItem"},{"name":"Master Data Management Software","position":2,"item":"/directory/1159/master-data-management/software","@type":"ListItem"},{"name":"TRANSCONNECT","position":3,"item":"/software/2045191/transconnect","@type":"ListItem"}]}]}
</script>
